|
All listed packets and their decode information are editable. Users can
create a most poplar packet according to the template provided by
Colasoft Packet Builder conveniently. Create packet
There are two ways to create a packet - Add and Insert. The
difference between these two ways is the new added packet's position in
the Packet List. The new packet will be listed as the last packet
in the list if add a packet, while the insert means the new packet will
be listed after the current packet.
Click the add
or insert
button to open a Add Packet dialog.

- Select Template
To create a packet, you need to specify the packet type by
selecting the name from the
Select Template combo box first. The templates contain several
kinds of common-used packet - Ethernet Packet,
ARP
Packet, IP Packet, TCP Packet and UDP Packet.
- Delta Time
Then defines the delta time for the new packet. Delta time means the length of
time between the new packet and the last packet in the Packet
List, 100 millisecond in default. If you are inserting a packet, the
delta time means the length of time between the current packet.
Notes: If there are no packets in the Packet List, this feature will not
be enabled.
Editor packet
In addition to create packets, Colasoft Packet Builder allows users
to edit the decoding information in the two editors - Decode Editor and
Hex Editor. The feature of editing decoding information of packet is
unique to Colasoft Packet Builder, as it is not supported by
others packet builder program.
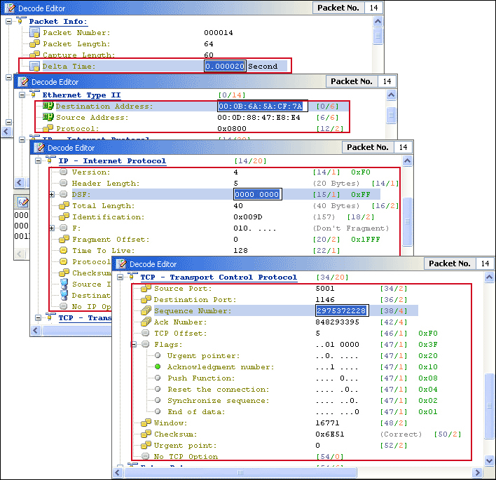
- Decode Editor window
Users can edit the packet decoding
information by double clicks the decoding item. The corresponding information in the Hex Editor window and
Packet List window will change with the modification of the
decoding. Check the Checksum
button in the toolbar if you want
system calculates the packet's checksum automatically.
Except the Delta time, Colasoft Capsa provides the changeable
decoding groups are different in every kind of packet.
| Packet type |
Applicability |
| ARP Packet |
Ethernet Type II, Address Resolution Protocol |
| IP Packet |
Ethernet Type II, Internet Protocol |
| TCP Packet |
Ethernet Type II, Internet Protocol, Transport Control
Protocol |
| UDP Packet |
Ethernet Type II, Internet Protocol, User Datagram
Protocol |
For a TCP packet, the decoding information grouped in the
Ethernet Type II, IP - Internet Protocol and TCP -
Transport Control Protocol are all changeable.
 Notes: Colasoft Capsa will validate the entries in the editor. It
will popup a window to inform you if the entry is incorrect and undo
the modification. You may save the incorrect entry with the click
the Esc key if you confirm the entries, though.
 In addition, users can execute other operations, such as copy all involved items in a
tree, expand/collapse content and so on, by right-click and choose the command from
the context menu.
 - Hex Editor window
The Hex editor displays the actual packet contents in raw
hexadecimal on the left and its ASCII equivalent on the right. For
you convenience, both the Hex and ASCII are changeable. The Hex used
for modifying the hexadecimal code while the ASCII used for
changing the packet text.
|